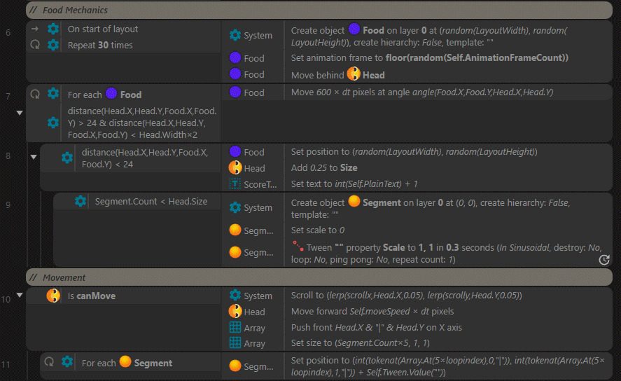
I've created a movement system like in Slither.io and I'd like to share the source. It was a really fun challenge to tackle. The creature is made up of a head and a trail of segments that follow the head's path. Food is scattered around the map. Eating the food makes the worm grow longer by adding new segments.
The movement is controlled by a joystick.
Play in Arcade
Download *.c3p file
Develop games in your browser. Powerful, performant & highly capable.
Thank you very much for this great contribution.